38 uml class diagram cheat sheet
UML class diagrams • UML class diagram: a picture of –the classes in an OO system –their fields and methods –connections between the classes • that interact or inherit from each other • Notrepresented in a UML class diagram: –details of how the classes interact with each other –algorithmic details; how a particular behavior is ... It is a class with an operation prototype, but not the implementation.In UML The only difference between a class and an abstract class is that the class name is strictly written in an italic font. Lets see a complete UML class diagram example :-
UML Cheatsheet Object : Class call(obj) Object2 new delete return object creation object destruction Class Diagram Elements Sequence Diagram Elements {constraint} {alternative} interaction frame loop / alt / opt callUnderAlternative incoming message 0..1 Association Class ChildInfo visibility

Uml class diagram cheat sheet
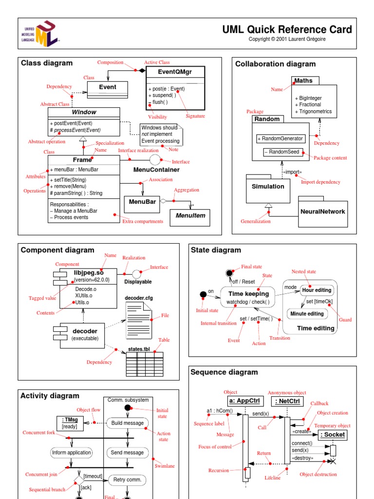
Sorry this is incomplete, we're working on it. The samples cover everything, however: Class Diagram Samples, Use Case Diagram Samples and Activity Diagram Samples. There is also a FAQ. Tobin posts tips sometimes on his blog. Element Colours You can use {bg:green}, or some other colour, to change background colour of a class or ese case. View ... The UML Class diagram is a graphical notation used to construct and visualize object oriented systems. A class diagram in the Unified Modeling Language (UML) is a type of static structure diagram that describes the structure of a system by showing the system's: classes, their attributes, operations (or methods), and the relationships among objects. Class, use case and sequence diagrams covered; UML quick reference card. Another 1-page quick reference, great to be printed and keep close to you. UML Diagrams: Detailed overview of all UML diagrams (including the new features of the latest UML versions). It’s more a reference guide than a cheat sheet though, since each diagram has its own ...
Uml class diagram cheat sheet. This is a small reference sheet for UML class diagrams. Chris's coding blog UML cheat sheet. January 04, 2010. This is a small reference sheet for UML class diagrams.. The cheat sheet is 72 DPI and A4/Letter size. External link. cheatsheet uml. I'm Chris Small, a software engineer working in London. This is my tech blog. ... Dec 18, 2021 · How to Draw Object Diagram. Below are the steps to draw Object Diagram in UML: Step 1) Before drawing an object diagram, one should analyze all the objects inside the system. Step 2) The relations of the object must be known before creating the diagram. Step 3) Association between various objects must be cleared before. Step 4) An object should have a … Let’s say you have a base class Animal and you derive from it to create a Horse class. The inheritance relationship states that a Horse is an Animal.This means that Horse inherits the interface and implementation of Animal, and Horse objects can be used to replace Animal objects in the application.. This is known as the Liskov substitution principle.The principle states that … Basic UML Class Diagram Notation Navigability - can reach B starting from A A Class Name attributes (member variables) methods (member functions) + public_method() # protected_method() - private_method() Name virtual method() method() object sends message to itself (one method calls another) message sent
Download the UML Class DIagram Cheat Sheet. 1 Page. PDF (recommended) PDF (1 page) Alternative Downloads. PDF (black and white) LaTeX Latest Cheat Sheet. 1 Page (0) Dart Datatypes (List - Map - Set - Queues - Enums) Cheat Sheet. Dart language Datatypes Cheatsheet. nimakarimian. 2 Jan 22. google, map, list, set, dart and 4 ... Example of Object Diagram :-The below UML object diagram contains two objects named Ferrari and BMW which belong to a class named as a Car. The objects are nothing but real-world entities that are the instances of a class. Interface :- An interface is similar to a template without implementation details. UML Class Diagrams: Reference: UML class diagram. 5: Association: A . My favourite UML "cheat sheet" is UML Distilled, by Martin Fowler. PlantUML class diagram syntax: You can define interfaces, members, relationships, @startuml class Dummy { String data void methods() } class Flight. Dec 09, 2009 · Even if we remove the Classroom class, the Students class does not need to destroy, which means we can use Student class independently. (Composition) 2. Take a look at pages and Book Class. In this case, pages is a book, which means collections of pages makes the book. If we remove the book class, the whole Page class will be destroyed.
PlantUML online demo client Aug 08, 2014 · UML Designer is a graphical tool to edit and vizualize UML 2.5 models. It uses the standard UML2 metamodel provided by Eclipse Foundation and it implements the following generic UML diagrams: Package Hierarchy Class Diagam Component Diagram Composite Structure Diagram Deployment Diagram Use Case Diagram Activity Diagram State Machine … Class, use case and sequence diagrams covered; UML quick reference card. Another 1-page quick reference, great to be printed and keep close to you. UML Diagrams: Detailed overview of all UML diagrams (including the new features of the latest UML versions). It’s more a reference guide than a cheat sheet though, since each diagram has its own ... The UML Class diagram is a graphical notation used to construct and visualize object oriented systems. A class diagram in the Unified Modeling Language (UML) is a type of static structure diagram that describes the structure of a system by showing the system's: classes, their attributes, operations (or methods), and the relationships among objects.
Sorry this is incomplete, we're working on it. The samples cover everything, however: Class Diagram Samples, Use Case Diagram Samples and Activity Diagram Samples. There is also a FAQ. Tobin posts tips sometimes on his blog. Element Colours You can use {bg:green}, or some other colour, to change background colour of a class or ese case. View ...
0 Response to "38 uml class diagram cheat sheet"
Post a Comment